MGED Ontology usage MGED Ontology Working Group Dec
![MGED Ontology [--usage] MGED Ontology Working Group Dec, 2003 MGED Ontology [--usage] MGED Ontology Working Group Dec, 2003](https://slidetodoc.com/presentation_image_h2/d0a6413f3b8f8a6fc8c6039da0fa1450/image-1.jpg)




























- Slides: 29
MGED Ontology [--usage] MGED Ontology Working Group Dec, 2003
Outline • Brief overview of MGED Ontology (MO) – Structure of MO – What is in MO – Uses of MO – MAGE and MO • MGED Ontology use policies – Simple examples – Nested term examples – Referencing outside terms with MO
Ontologies in general • Explicit specification of a conceptualization – Defines a vocabulary with which queries and assertions are made • Classes - base type – Animal, Cat, Dog – Bio. Material, Age, Technology. Type – IS-A relationships: Cat IS-A Animal • Properties - attributes of classes – number_of_legs, natural_enemy – HAS-A relationships: Cat HAS 4 legs • Individuals - instantiations of classes – calico, hound, “Stinky Pete” • Axioms - logic statements – Cat != Dog
MGED Ontology (MO) • Core ontology limited to MAGE-OM v. 1. 1 • Extended Ontology augments the Core with terms currently outside the scope of MAGE v. 1. 1 Oil. Ed editor: http: //oiled. man. ac. uk/ Protogé: do google search for it
MAGE and MO
MAGE and MO
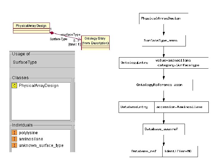
Main focus of MGED Ontology • Structured and rich description of Bio. Materials Bio. Material +characteristics Ontology. Entry +associations
A graph representation
MGED Ontology Announcements • http: //www. mged. sf. net/ontologies – About to release first stable release of the Core ontology (version 1. 1. 7) – Provide usage of the ontology and examples – Lot’s of links to ontology resources on the web • Policies – Any term not referenced via Database. Entry is by default user-defined and not part of MO • ‘accession’ and ‘URI’ are not both needed • Refers to Ontology. Entry. value – MO terms may be used in “category” for other ontology’s term (e. g. “Organism”)
Referencing MO Terms <MAGE-ML> … <Database name="The MGED Ontology" identifier="MO" URI="http: //mged. sourceforge. net/ontologies/MGEDontology. php" /> … <Ontology. Entry category="Some. MOClass" value= "some_MO_instance"> <Ontology. Reference_assn> <Database. Entry accession="#some_MO_instance" URI="http: //mged. sourceforge. net/ontologies/MGEDontology. php#some_MO_instance"> <Database_assnref> <Database_ref identifier="MO"/> </Database_assnref> </Database. Entry> </Ontology. Reference_assn> </Ontology. Entry> … </MAGE-ML>
Graph representation of previous slide’s XML
Individuals • Instance term goes into value and is the referenced term. • Parent term goes into category
Classes with Properties • Nested structure via Ontology. Entry. Association • Fillers: – base types (boolean, string, etc. ) – Classes/Instances – Enumeration of Instances • Ontology. Entry category & value = Property • Filler is given as Ontology. Entry Association – follow the rules – When a base type, Ontology. Entry. category = Property
Measurement Example
Enumeration of instances Base type Class/Instance
Enumerated instances example
Base type example
Class/Property example
This is BAD! An example of node skipping or tree collapsing
Including parent classes • You may include parent classes for ease of queries, but you must reproduce all of the structure from the parent to the term of interest
Here we have included the parent term “Action” to the instance term “add” and have included the full term tree.
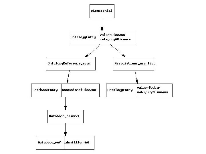
“Abstract” classes • These are classes without individuals – Usually have “user-defined” instance terms • Term goes in Ontology. Entry “category” and “value” attributes and referenced via Database. Entry • User-defined term is “Association” (or child Ontology. Entry term) with abstract class in category and new term in value, unreferenced • Example: Your Bio. Material source had a Disease “foobar”
Referencing terms in other ontologies • Special case of last slide, were new term optionally references some other ontology via its Database. Entry • In addition, specify from within the MGED Ontology where the term hailed from – Is-a “Ontology. Entry” term has properties: • has_database = source for the term • accesion = accession for the term in • value = the term from the source
Without extra Database. Entry
With Database. Entry
Thanks • MGED Ontology Working Group