Week Three Hazard Analysis Hazard Analysis All potential


















- Slides: 18
Week Three Hazard Analysis
Hazard Analysis • All potential hazards that may occur at each step outlined in the flow chart must be identified. • When deciding what hazards may occur, consideration should be given to: • the process that is occurring; • the particular properties of the product; • any other raw materials added; • equipment in contact with the food; • amount of contact by food handlers; and • packaging or storage containers. • When identifying the hazards, only consider what is happening at that step. If other food substances are added, hazards related with these ingredients would also need to be identified
Use Table 2. 5 in Template
What is a hazard? • A hazard is a biological, chemical or physical agent, or condition of food with the potential to cause an adverse health affect. • Typical hazards include: • Growth of food poisoning microorganisms (pathogens) • Microbial or physical contamination from food handlers • Microbial or physical contamination from equipment • Survival of food poisoning microorganisms – Use decision tree to identify CCPs – Revise Physical, Chemical and Biological hazards
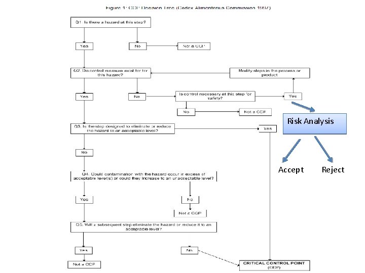
The CCP Decision Tree • The decision tree is a series of questions that should be asked for each hazard at each step to determine if a CCP is required at that step. • It would be expected that different types of businesses will have different CCP’s, although generally speaking CCP’s would include cooking, storage and transportation steps for ready-to-eat products. • Sometimes, the CCP Decision Tree will identify a hazard as a CCP, but if an effective support program has been put in place (eg Cleaning and Sanitation Program) then the CCP can be classified as a support program instead .
Risk Analysis Accept Reject
Acceptable Risk • If a risk cannot be controlled other than trying to purchase safe raw material you need to assess the risk • To assess the risk there are three factors to consider – How often is the food consumed – What is likelihood that an illness will develop • Chance that food in contaminated • Pathogenistity of disease causing agent – What is the consequence of illness • How severe are the symptoms • See Risk analysis matrix
Physical (Hard Foreign Object) Hazards • Liability • Hard foreign objects in food cost the retail food industry 5 times more in liability than all microbiological and chemical causes. The reason is obvious. When customers discover a foreign material in food, they have the food in their possession and there is no denial of the source.
Physical hazards from the Person
Physical hazards from the Person • Hot food and beverages – The quality temperatures for serving hot food such as soups and hot beverages when the customer eats it is 170°F or hotter, and for casseroles and vegetables is 150°F. – When serving soup and hot beverages, servers must be careful not to spill hot liquid on the bare skin of a customer. – When pouring hot coffee and refilling coffee cups, great care must be taken to not let the not coffee spill on the customer.
Physical hazards from the Person • Hair – A person may lose 100 hairs each day. Clean hair is not a microbiological hazard since it contains so few pathogens. • Jewelry – In order to keep hard foreign objects out of food, service personnel should wear a minimum of jewelry. – Food production employees should wear no jewelry. Jewelry settings can loosen and fall into food, causing hazards to customers. • Fingernail Polish – Fingernail polish chips are not hazardous to customer's health. However, customers dislike finding this type of material in their food. • Small Items – Employees must be careful not to allow small items such as coins, buttons, and name tags to fall into food. – Long neckties and scarves should be tied or restrained to prevent them from falling into food or catching in equipment • • Band-aid Pen caps Poor employee practices
Physical hazards from Premises Type • Metal Origin Poor maintenance – Bolts, nuts, screws, screens/sieves, steel Wool • Glass Poor maintenance – Light bulbs, watch crystals, thermometers, etc. • Wood splinters Pallets, equipment bracing, overhead structure • Paint flakes Equipment, overhead structure
Physical hazards from Pests Type • Insects Origin Environment, electrocution traps, incoming ingredients • Rodents/poo Inadequate rodent controls, incoming ingredients
Physical hazards from the Plant • • • Type Origin Gasket material: Inadequate preventive maintenance of equipment Grease: Poor equipment maintenance programme Broken Knife blade Employees Bolts, nuts, screws, Poor equipment screens/sieves maintenance Mould Poor sanitation, inadequate cleaning of equipment
Physical hazards from Packaging Type: Ties Wrappings Lids Glue lumps Carton pieces Origin:
Physical hazards from Product • • • Type: Origin Carcass ID tags: Slaughterhouse Hypodermic needles: Veterinarian Bullets/shot: kangaroo Animals shot while in fields Feathers: Poor sanitation, inadequate pest (bird) controls Hair: Meat ingredients, employees, clothing, rodents Dirt, rocks: Raw materials, poor employee practices: