◎목 차 • Use Case Diagram • Activity Diagram • • Sequence Diagram Class Diagram • 결론 및 느낀점 • • After this interview Identify Actors Use Case Diagram • 우선순위가 부여된 Use Case • • Class 찾기 Class Diagram http: //daps. hufs. ac. kr
Use Case Diagram http: //daps. hufs. ac. kr
◎ Use Case Diagram • 도서 관리 http: //daps. hufs. ac. kr
◎ Use Case Diagram (계속) • 대여 관리 / 개인관리 http: //daps. hufs. ac. kr
◎ Use Case Diagram (계속) • 구입 관리 http: //daps. hufs. ac. kr
◎ Use Case Diagram (계속) http: //daps. hufs. ac. kr
◎ Class 찾기 • 찾은 Class 목록 • • • • http: //daps. hufs. ac. kr 도서관 직원 (Administrator) 학생 (Student) 교수 (Professor) 교직원 (School. Worker) 학사관리 시스템에 등록된 사람 (School. Person) 사람 (Person) 도서정보 (Book. Info) 대여정보 (Lending. Info) 사용자정보 (User. Info) 도서관리 (Book. Manager) 대여관리 (Book. Lending. Manager) 개인관리 (User. Info. Manager) 구입관리 (Book. Purchase. Manager) 명사 개념적 Class 각 패키지 담당
◎ Class 찾기 (계속) http: //daps. hufs. ac. kr
◎ Class Diagram • 도서 관리 (Book. Manager) http: //daps. hufs. ac. kr
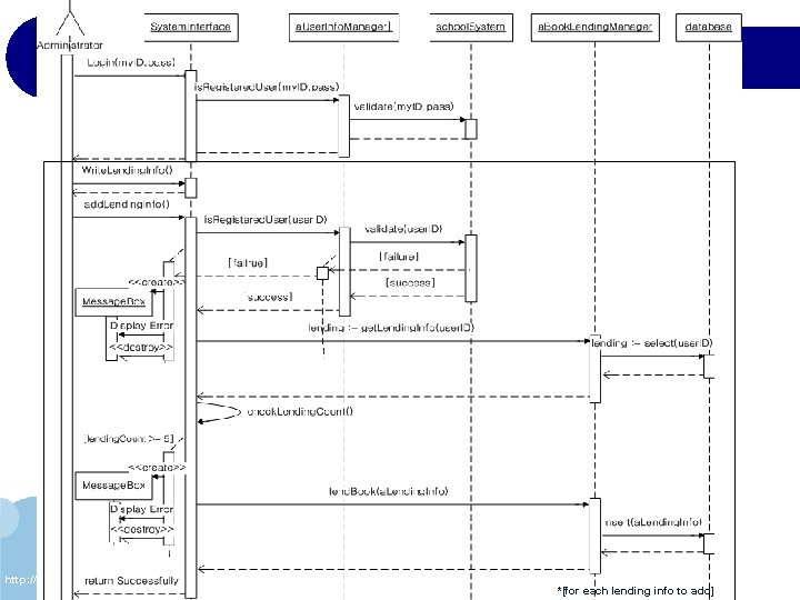
◎ Class Diagram (계속) • 대여 관리 (Book. Lending. Manager) http: //daps. hufs. ac. kr
◎ Class Diagram (계속) • 개인 관리 (User. Info. Manager) http: //daps. hufs. ac. kr
◎ Class Diagram (계속) • 구매 관리 (Book. Purchase. Manager) http: //daps. hufs. ac. kr