Sentinel Alun Preece Irena Spasi David Rogers Cardiff


















- Slides: 18
Sentinel Alun Preece Irena Spasić David Rogers Cardiff School of Computer Science & Informatics
Data-to-decisions Datasources source Analytic services Decision maker
An open, flexible, scalable suite of technologies intended to support situation understanding and provide actionable intelligence from social data. Sentinel applies semantic models of crime and social reaction to data collected in real-time from a variety of social media sources. The data is analyzed using text mining techniques, enabling Sentinel to deliver interpretations of events via a customizable set of apps. Sentinel is a result of collaboration between the Universities Police Science Institute and the School of Computer Science & Informatics at Cardiff University.
Sentinel Customizable apps Semantic APIs: who, what, when, where, why Sentinel core services & models Signal Crimes Conflict Extremist Narratives Expression & term recognition Data collection services
5 Ws
“Bottom-up” issue identification Datasources source Analytic services identify significant terms Decision maker
“Top-down” issue identification Datasources source Analytic services match data to ontology terms Decision maker
data + knowledge = information § we interpret text data using our knowledge of both language & world § data § unprocessed facts § no context or purposeful meaning § information § organized collection of facts § processed data that have meaning & context § information is a joint function of data & knowledge
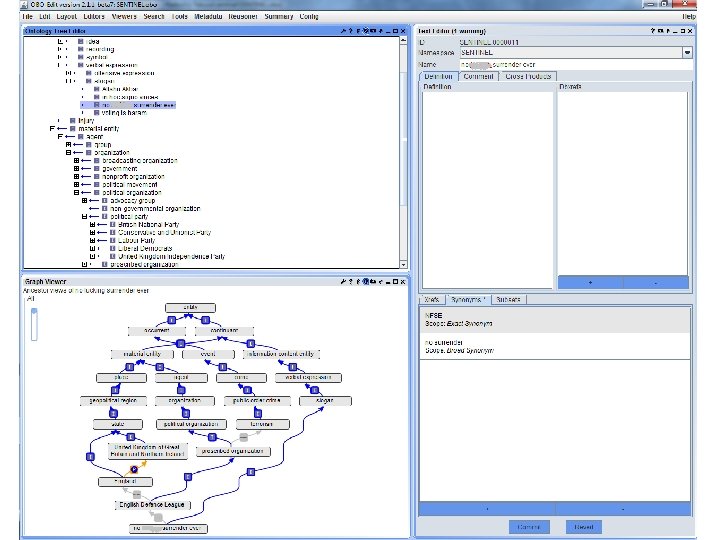
Ontology § How can we represent knowledge? § ontology § machine readable knowledge representation § models concepts in a domain & their relationships § supports shared understanding between both humans & computers § supports reasoning about the domain
Concepts § a concept represents a class of entities within a domain § each concept is represented by: § ID § name(s) § definition § type
Types § concepts are organized into a hierarchy using is–a (or kind–of) relationship § we can now search by type §. . . and navigate up & down the hierarchy
Relationships § associative relationships relate concepts across the type hierarchy § we can now search by associations
Current state § 448 concepts § 357 additional synonyms § 121 associations § ontology will continue to evolve in order to: § expand the coverage of the domain § reflect the changes in the domain
Applications § semantic search § keyword to concept mapping § generalization § e. g. § query automatically expanded: improvised explosive device OR car bomb OR truck bomb OR explosive belt OR suicide vest OR petrol bomb OR Molotov cocktail OR Molotov OR fire bomb OR pipe bomb
Applications § semantic interpretation § annotation § classification § qualitative analysis SENTINEL: 0000121: Jewish SENTINEL: 0000119: Muslim Wonderful. Jewish and Muslim folks get together to protect Stoke Newington mosque from hate crime SENTINEL: 0000211: mosque SENTINEL: 0000089: hate crime
Applications § inference through machine learning § ontology supports features based on meaning (not just words) § infer meaning based on annotated concepts @Official_EDL: EDL leader Tommy Robinson on way to Woolwich now, Take to the streets peeps ENOUGH IS ENOUGH routine: reacting dynamic: mobilising subject side: far right extremism stance: hard support
Thanks for listening!