Rozhodovac proces v tmu Pehled zkladnch nstroj 6

















































- Slides: 49
Rozhodovací proces v týmu Přehled základních nástrojů 6. seminář UMA
6. seminář Osobnosti ¡ Popis rozhodovacího procesu ¡ Kreativní techniky ¡ Rozhodovací proces v týmu ¡ Tým a komunikace v týmu ¡
Osobnosti - Deming, Juran, Pareto, ¡ W. EDWARD DEMING (1900 -1993) – „Ryba smrdí od hlavy“. ¡ JOSEPH M. JURAN – řízení kvality „Hlasatel japonského objevu kvality“. ¡ VILFREDO PARETO (1848 – 1923) -pravidlo 80/20 (vzorec objeven v roce 1897).
W. EDWARD DEMING „Východisko z krize“ (OUT of the Crisis) Poselství: „Úspěch v podnikání pramení z opakovaného příchodu zákazníků, kteří si vaše výrobky nebo služby pochvalují a kteří k vám přivádí svoje přátele“. Zavádí pojem statistické řízení kvality. Obsah knihy se pohybuje kolem několika pravidel: ¡ ¡ ¡ Pokud má být dosažena kvalita, musí za ni převzít odpovědnost pracovníci vyššího vedení firmy. Zavedení řízení kvality vyžaduje komplexní řadu školení, začínající nejdříve na vrcholu organizace, než se přistoupí k dalším jednotlivým úrovním celé podnikové hierarchie. Jako nezbytné se jeví používání statistických metod řízení kvality, aby mohly být podnikatelské plány rozšířeny o stanovení jasných cílů v oblasti kvality.
JOSEPH M. JURAN V roce 1951 vyšla jeho první významná kniha „Příručka řízení kvality“ (Quality Control Handbook). Juranova filozofie kvality je: jedná se o proces plánování kvality, řízení kvality a zavádění kvality. ¡ ¡ Juran kritizuje Deminga za jeho přílišné spoléhání se pouze na statistiku, on navrhuje zakládat přímo řídící jednotky zabývající se kvalitou. Juran zastává názor, že kvalitu nelze delegovat a zavádí pojem „zmocnění“ (Empowerment) – otázka sebekontroly všech zúčastněných a klade velký důraz na mezilidské vztahy.
VILFREDO PARETO Sledoval vzorce bohatství a příjmů v Anglii 19. století. Zjistil, že: ¡ ¡ ze sledovaných vzorků lidí plyne většina příjmů a bohatství menšině lidí, existuje konstantní matematický vztah mezi poměrným počtem osob (% z celkové zkoumané populace) a částkou příjmů nebo bohatství – předvídatelně nevyrovnaný vztah! 80/20 ¡ Uvedený vzorec se opakoval v různých časových obdobích i zemích.
Manažerské rozhodování Postupy a nástroje závisí na: ¡ subjektu rozhodování (jednotlivec, skupina), ¡ času (statické - dynamické, spojité - diskrétní), ¡ kritériích (jedno-, vícekriteriální), ¡ míře určitosti (za jistoty, rizika, neurčitosti), ¡ úrovni a závažnosti (strategické, taktické, operativní), ¡ důsledcích variant řešení, ¡ systémové struktuře problému (dobře - špatně strukturovaný), ¡ možnosti algoritmizace.
Rozhodovací proces – rozhodovací fáze 1. 2. 3. 4. Fáze identifikace rozhodovacího problému. Fáze analýzy a formulace problému. Fáze tvorby variant. Fáze vyhodnocování variant: l l l 5. 6. Stanovení kritérií hodnocení, určení důsledků, volba varianty k realizaci. Realizace zvolené varianty. Kontrola a zpětná vazba.
Rozhodovací proces Identifikace a specifikace problému Stanovení alternativních řešení Hodnocení alternativních řešení Výběr vhodné varianty Implementace rozhodnutí Kontrola a vyhodnocení
Analýza problému (1. – 2. fáze) Vytvoření modelu problému. Nároky na informační zajištění: ¡ ¡ účel, cíl příslušně sekvenční funkce, možnost specifikace a získání potřebných informací, přesnost a spolehlivost dostupných informací, porovnání nákladů na získání informací a očekávaného efektu.
Tvorba a vyhodnocování variant (3. – 4. fáze) Existují různé techniky pro zajištění variant řešení problému v rámci rozhodovacího procesu. Při vyhodnocování variant řešení je nutné: l l l Stanovení kritérií hodnocení, určení důsledků, volba varianty k realizaci.
Implementace (5. – 6. fáze) Realizační fáze posloupnosti funkcí. ¡ Koordinace činnosti řešitelů i dříve provedených činností. ¡ Shrnutí: Existují různé techniky pro zajištění variant řešení problému v rámci rozhodovacího procesu.
Ishikawův diagram ¡ ¡ ¡ Diagram lze v odborné literatuře nalézt rovněž pod názvem diagram rybí kosti (dle jeho tvaru). Nebo také jako Ishikawův diagram, podle jeho tvůrce prof. Dr. Kaory Ishikawy, odborníka v procesech zdokonalování systémů řízení jakosti. Ishikawově diagramu se také někdy říká diagram příčin a následků.
ISHIKAWŮV DIAGRAM (nebo-li diagram rybí kosti) Slouží pro: ¡ odhalení všech možných příčin řešeného problému ¡ identifikaci a zobrazení všech možných příčin a subpříčin, které ovlivňují daný následek. ¡ celistvý pohled na sledovanou situaci. Následkem nemusí být pouze identifikovaný či potenciální problém, může jím být jakákoli entita (př. kvalita výrobku, procesu, zdroje apod. ) respektive stanovený cíl.
Ishikawův diagram (PD, Rybí kost) Je vhodný i pro utřídění velkého množství informací (např. z brainstormingu, marketingovým průzkumem).
Příklad Kapesní svítilna nesvítí (problém)
Příklad povolená Vadný závit žárovka baterie Menší závit Zoxidovaný závit Kapesní svítilna nesvítí (problém) kontakty okolí člověk
Rozhodování v týmu Tým ¡ Malá skupina lidí se vzájemně se doplňujícími dovednostmi, kteří jsou oddáni společnému účelu, pracovním cílům a přístupu k práci, za něž jsou společně odpovědni.
Požadavky týmového rozhodování 4 - 7 účastníků v týmu, ¡ heterogennost skupiny, ¡ zajistit uvolněné a nestresující prostředí, ¡ zapojit do diskuse všechny členy týmu, ¡ používá se při řešení specifických a složitých problémů. ¡
Typy komunikace v týmu ¡ ¡ ¡ A Kormidelní oko l pracují rychle, nepružné při změně úkolu Kruh l při řešení složitých problémů Všechny způsoby komunikace l nejpružnější, l pro řešení nejednoznačných úkolů B C D E A B E C D B E A D C
Základní nástroje zvyšování kvality procesů Tvoří páteř úsilí o zvyšování kvality. ¡ Použitelné v plánovací a studijní fázi rozhodovacího procesu zvyšování kvality. ¡ Jsou jednoduché a názorné. ¡
Seznam pro zvyšování kvality procesu Ishikawův diagram (rybí kost) ¡ Kontrolní listy ¡ Paretův diagram ¡ Histogram ¡ Korelační diagram ¡ Vývojový diagram ¡ Regulační graf ¡
Kontrolní listy ¡ Pro zaznamenávání požadovaných údajů.
Histogram ¡ Názorný pro grafické znázornění rozložení statistického souboru.
Korelační diagram ¡ Slouží ke zjišťování nebo ověřování vzájemné souvislosti dvou proměnných.
Vývojový diagram ¡ Je základním stavebním kamenem analýzy podnikových procesů.
Regulační graf ¡ Základní pomůcka statistického řízení a regulace procesů.
Rozhodovací strom ¡ Využívá se především pro rozhodovací procesy za rizika a nejistoty. Přijetí nových pracovníků Souhlas odborů 1 a Zvýš. přesčasů Nesouhlas odborů 2 Žádná akce Přijetí nových pracovníků Žádná akce
Myšlenkové mapy Jedním z prvních uživatelů byl Porfyrios z Tyru (232– 304) -novoplatónský filosof. Jeho rodné jméno bylo Malchos („král“), ale po příchodu do Říma si své jméno pořečtil – na Porfyrios (podle nachové barvy královského oděvu). Autorem současného pojetí MM je Američan Tony Buzan.
Co je myšlenková mapa Technika, která používá přirozený způsob vizuálního myšlení k organizaci, strukturování a reprezentaci informací a myšlenek v grafické podobě. ¡ Využívá větvení, slova, obrázky, barvy a jiné grafické prvky. ¡
Od papíru k obrazovce (a zpět) Dříve se používala tužka a papír, flipchart apod. ¡ Softwarová aplikace zvyšuje inovativní a kreativní potenciál pracovníků, umožňuje zachycení a sdílení znalostí. ¡ Velké mapy – na obrazovce se stávají nepřehlednými - tisknout a slepit ¡
Co je vizuální myšlení? Koncept založený na výzkumu fungování mozku. ¡ Stimulace smyslů (zrak, hmat) a emocí zvyšující kreativitu ¡ Zkrácení doby, snížení námahy a stresu, růst produktivity. ¡
Levá a pravá mozková hemisféra ¡ ¡ Levá - lineární, logické, analytické, kvantitativní, racionální a verbální myšlení Pravá - nelineární, holistické (celostní), intuitivní, imaginativní a neverbální myšlení Zapamatování a kreativita se posilují, pokud stimulujeme obě strany mozku. Tradiční, na textu založené postupy, využívají „levý“ mozek, „pravý“ se zapojuje, pokud užíváme hierarchické struktury, prostorové prvky, symboly, barvy. „Visuální těsnopis“ – stimuluje a zjednodušuje komunikaci, podněcuje kreativní myšlení lepší projekty, výrobky, služby, rozhodnutí
Omezenost myšlení ¡ ¡ ¡ Schopnost logického uspořádání informací a znalostí je podmínkou úspěchu v informační a znalostní společnosti Mozek umí mnohem účinněji pracovat s vizuální informací Tradiční lineární způsob myšlení zleva doprava, shora dolů má svá omezení. Schopnost porozumět psanému textu není totéž jako jeho „našprtání“ – je třeba se naučit „vytáhnout“ to, co je důležité, hledat vztahy mezi myšlenkami.
Výhody myšlenkových map 1. 2. 3. 4. 5. 6. Nejvhodnější způsob organizace myšlenek, používá celostní reprezentace. Přirozeným způsobem zvyšuje aktivitu duševních činností Přirozeným způsobem posiluje paměť, koncentraci, kreativitu, inovativní myšlení. Usnadňuje pochopení souvislostí Usnadňuje strukturální a teoretickou analýzu složitých problémů. Podporuje rychlejší a snazší absorbování a zpracování informací.
Použití MM Tvorba různých typů zpráv 2. Organizace myšlenek při psaní zpráv 3. Analýza vztahů mezi prvky podnikatelského plánu. 4. Efektivní plánování projektů 5. Lepší příprava jednání 6. Příprava poznámek projev, referát 7. Stanovení priorit činností v projektu 1.
Použití MM – pokr. 8. 9. 10. 11. 12. 13. 14. Vytvoření strukturální mapy podniku Navrhování projektů Prezentace výsledků projektu Organizace počítačových souborů podle kategorií Propojení různých projektových dokumentů s mapou Plánování událostí (schůzky, návštěvy, cesty, …) Mapa může být názornější než tradiční dokument
Použití MM při studiu 1. 2. 3. 4. 5. 6. 7. 8. Eliminace ztrát času vznikajících při lineárním zápisu Zvýšení efektivity studia, organizace studijních materiálů pomocí map Výcvik schopnosti porozumění (čtení textů, vytváření map) Tvorba mapy může podpořit brainstorming při hledání nápadů Zapamatování lze podpořit organizací velkých množství informací s pomocí map Komplexní informace jsou přehlednější, jsou-li uspořádány do mapy Lepší pochopení posiluje rozvoj kreativní a systematické dedukce Mapa usnadňuje strukturování obsahu práce (diplomové, referátu, článku, zprávy, …)
Popis tvorby MM 1. 2. 3. 4. 5. Začněte ve středu papíru hlavním námětem Využijte obrázků, symbolů, kódů Vyberte hlavní témata a zdůrazněte pomocí velkých a malých písmen Využijte barev Vytvořte si svůj osobní styl tvorby myšlenkových map
PC Podpora – Free. Mind http: //magazin. stahuj. cz/aktuality http: //www. abclinuxu. cz/clanky/ ¡ Free. Mind je opensource program pro zapisování myšlenkových map napsaný v Javě a přeložený do češtiny. Kreslení myšlenkových map je velmi jednoduché a intuitivní. Na plochu zapisujete informace do jednotlivých bloků a spojujete je pomocí linek do stromové struktury. Kliknutím na některý z uzlů se rozbalí nebo zabalí všechny podvětve, takže lze velmi snadno pracovat i s obrovskými myšlenkovými mapami.
Mind. Manager http: //www. mindshop. sk/store/ ¡ ¡ ¡ ¡ Uspořádání myšlenek do vrstev, možnost přehledných a detailních pohledů Hyperlinky na jiné elektronické objekty (dokumenty, obrázky, webové stránky, email) Přetahování (drag and drop) myšlenek a informací při tvorbě projektů a dalších znalostních struktur Velká knihovna symbolů a ikon podporující neverbální sdělování složitých myšlenek Export projektů a dalších znalostních struktur do produktů MS - Project, Power. Point, Word, Excel a do HTML Online spolupráce v zabezpečeném prostředí „Sbalení a odeslání" map a připojených dokumentů e-mailem
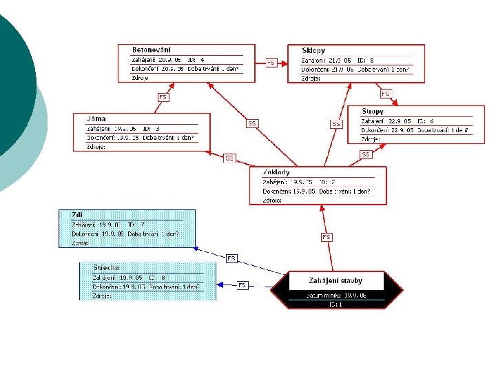
Myšlenkové mapy a MS Project ¡ Vizualizace záměru l ¡ Možnosti MS Project jsou srovnatelné s ostatními dostupnými aplikacemi Přenos dat do plánu l l l Není třeba řešit přenos dat do plánu Odehrává se automaticky Podněty lze následně rozpracovávat, dále propojovat, přiřazovat zdroje apod.
Mapa – transformace do Ganttu ¡ Přepnutí zobrazení Síťový diagram – Ganttův diagram ¡ Po několika drobných úpravách…
Postup tvorby mapy ¡ Pojmenujte to, čím se chcete zabývat, umístěte do středu stránky.
Identifikujte nejdůležitější pojem spojený s hlavním, propojte ho hlavní větví
Najděte další hlavní pojem a propojte.
Pokud vás už napadnou jen další dvě větve, bude to vypadat takhle:
A teď můžete začít přidávat vedlejší větve: