Integrated Performance Measurement System IPMS Pengukuran Kinerja Teknik
















- Slides: 16
Integrated Performance Measurement System (IPMS) Pengukuran Kinerja Teknik Industri - Fakultas Teknik Universitas Brawijaya
IPMS • Centre for Strategic Manufacturing, University of Strathclyde, Inggris • Starting point: stakeholder requirement • Organisasi yang tidak memiliki / tidak menjalankan organisasi berdasarkan strategi, visi, dan misi. • Organisasi yang tidak berfokus pada aspek finansial (organisasi non profit)
IPMS Industry Best Practice Reference Model for IPMS Audit Method for IPMS Design and Deployment Tools for IPMS
IPMS • Reference Model: – Dua sisi sistem pengkuran kinerja: integritas (integrity), dan penyebaran (deployment) – Struktur: 4 level – Tiap level: 5 faktor kunci
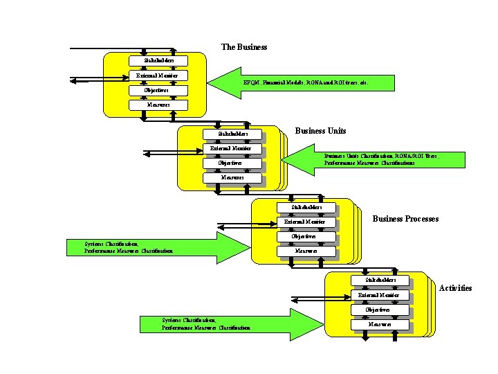
IPMS BUSINESS STRUCTURE The Business Units Business Processes Activities
The Business Units Business Processes Activities
Business Units Stakeholders External Monitor Objectives Measures Business Unit Classification, RONA, ROI, Performance Measures Classification
The Business Stakeholders External Monitor EFQM, Financial Models, RONA and ROI trees, etc. Objectives Measures Stakeholders Business Units External Monitor Business Units Classification, RONA/ROI Tress, Performance Measures Classifications Objectives Measures Stakeholders External Monitor Business Processes Objectives Systems Classification, Performance Measures Classification Measures Stakeholders External Monitor Objectives Systems Classification, Performance Measures Classification Measures Activities
IPMS • Metode Audit – Fase: pengumpulan data, integritas, dan penyebaran audit – Data: identifikasi unit bisnis, kebutuhan pasar, mengembangkan rencana atau tujuan bisnis perusahaan, pengukuran kinerja terkait dengan strategi perusahaan, pengukuran kinerja terkait dengan fungsi di perusahaan (operasional, pemasaran, dll), tujuan personal / skema insentif, level dalam perusahaan – Integritas audit: untuk mengetahui apakah ada gap dari data yang dikumpulkan pada setiap level kinerja – Penyebaran audit: untuk unit bisnis yang memiliki strategi, produk yang beragam, dan pasar yang berbeda
Performance Prism Pengukuran Kinerja Teknik Industri - Fakultas Teknik Universitas Brawijaya
PRISM • Hasil kolaborasi Chris Adams (praktisi dari Accenture / Andersen Consulting) dan Andy Nelly (akademisi dari Centre for Business Performance, Cranfield School of Management, UK) • Mewadahi konflik antara fokus pada strategi dan fokus pada stakeholder
Framework Performance Prism
Framework Performance Prism (2)
APPLYING THE PERFORMANCE PRISM TO MEASURES DESIGN Five distinct, but logically interlinked, perspectives on performance have been identified together with five key questions for measurement design: • Stakeholder Satisfaction – who are the key stakeholders and what do they want and need? • Strategies – what strategies do we have to put in place to satisfy the wants and needs of these key stakeholders? • Processes – what critical processes do we require if we are to execute these strategies? • Capabilities – what capabilities do we need to operate and enhance these processes? • Stakeholder Contribution – what contributions do we require from our stakeholders if we are to maintain and develop these capabilities?
Stakeholder and Organization Wants and Needs (1):
Tugas Besar • • • BSC: ? , ? OMAX: Rumah Potong Ayam, ? IPMS: TI-UB, ? PRISM: AISEC, ? AHP: Semen Gresik, Krakatau Steel Hybrid: ? , ?