GSM Architecture Tanvir Ahmad Niazi Tanvir niazimail au






































































































- Slides: 102
GSM Architecture Tanvir Ahmad Niazi Tanvir. niazi@mail. au. edu. pk Air University, Islamabad
Cellular Concept l Cell shape: • Hexagonal is useful for theoretical analysis • Practical footprint (radio coverage area) is amorphous (formless) l BS placement: • Center-excited cell: BS near center of cell • omni-directional antenna • Edge-excited cell: BSs on three of the six cell vertices • sectored directional antennas
Cellular Concept l Advantages: • higher capacity, higher number of users • less transmission power needed • more robust, decentralized • base station deals with interference, transmission area etc. locally
Cellular Concept l l l Problems: • • • fixed network needed for the base stations handover necessary interference with co-channel, adjacent-channel Important Issues: • • Cell sizing; Frequency reuse planning Channel allocation strategies Bottom line: Attempt to maximize availability of channels in an area
Geometric Representation l Cells are commonly represented by hexagons. l Why hexagon? How about circle? How about square, or triangle? l l
Hexagonal Cells
Channel Reuse l The total number of channels are divided into K groups. • K is called reuse factor or cluster size. l l Each cell is assigned one of the groups. The same group can be reused by two different cells provided that they are sufficiently far apart.
Example K=7
Channel Reuse
Coordinate System l Use (i, j) to denote a particular cell. l Example: Cell A is represented by (2, 1). l
Distance Formula R D where Reuse factor
Cellular Concept l Base stations (BS): implement space division multiplex • • • l Each BS covers a certain transmission area (cell) Each BS is allocated a portion of the total number of channels available Cluster: group of nearby BSs that together use all available channels Mobile stations communicate only via the base station, using FDMA, TDMA, CDMA…
Frequency Reusage l If a mobile company got the bandwidth of 12 MHz with the guardband of 5 KHz and the seperation band of 10 KHz • • • How many channels will be available for communication in the above scenario ? How many channels will be available if we have a cluster of K = 19 in a BSC of 380 cells? How many channels will be available if we reuse frequency at level one?
GSM: System Architecture
Mobile Station (MS) l l MS consists of following two components • • Mobile Equipment (ME) Mobile Subscriber Identity Module (SIM) Removable plastic card Stores Network Specific Data such as list of carrier frequencies and current LAI (Location Area Identifier). Stores International Mobile Subscriber Identity (IMSI) + ISDN Stores Personal Identification Number (PIN) & Authentication Keys. Also stores short messages, charging information, telephone book etc. Allows separation of user mobility from equipment mobility
Base Transceiver Station (BTS) l l l One per cell Consists of high speed transmitter and receiver Function of BTS • • Provides two channels • Signalling and Data Channel Performs error protection coding for the radio channel
Base Station Controller (BSC) l l Controls multiple BTS Functions of BSC • • Performs radio resource management • • • Assigns and releases frequencies and time slots for all the MSs in its area Reallocation of frequencies among cells Hand over protocol is executed here Time and frequency synchronization signals to BTSs Time Delay Measurement and notification of an MS to BTS Power Management of BTS and MS
Mobile Switching Centre (MSC) l l Switching node of a PLMN (Public Land Mobile Network) Allocation of radio resource (RR) • Handover Mobility of subscribers • Location registration of subscriber There can be several MSCs in a PLMN
Gateway MSC (GMSC) l Connects mobile network to a fixed network • l l Entry point to a PLMN Usually one per PLMN Request routing information from the HLR and routes the connection to the local MSC
HLR/VLR l HLR - Home Location Register • • • l For all users registered with the network, HLR keeps user profile MSCs exchange information with HLR When MS registers with a new GMSC, the HLR sends the user profile to the new MSC VLR - Visitor Location Register • VLR is responsible for a group of location areas, typically associated with an MSC
Au. C/EIR/OSS l l l Au. C: Authentication Center • • is accessed by HLR to authenticate a user for service Contains authentication and encryption keys for subscribers EIR: Equipment Identity Register • allows stolen or fraudulent mobile stations to be identified Operation subsystem (OSS): • Operations and maintenance center (OMC), network management center (NMC), and administration center (ADC) work together to monitor, control, maintain, and manage the network
GSM identifiers l l l International mobile subscriber identity (IMSI): • unique 15 digits assigned by service provider = home country code + home GSM network code + mobile subscriber ID + national mobile subscriber ID International mobile station equipment identity (IMEI): • unique 14 digits assigned by equipment manufacturer = type approval code + final assembly code + serial number + spare digit Temporary mobile subscriber identity (TMSI): • 32 -bit number assigned by VLR to uniquely identify a mobile station within a VLR’s area
LAI l Location Area Identifier of an LA of a PLMN (A Public Land Mobile Network is a generic name for all mobile wireless networks that use land based radio transmitters or base stations. ) l l Based on international ISDN numbering plan • • • Country Code (CC): 2, 3+ decimal digits Mobile Network Code (MNC): 2, 3 decimal digits Location Area Code (LAC) : maximum 5 decimal digits, or maximum twice 8 bits, coded in hexadecimal Is broadcast regularly by the BTS on broadcast channel
Cell Identifier (CI) l l l Within LA, individual cells are uniquely identified with Cell Identifier (CI). It is maximum 2*8 bits LAI + CI = Global Cell Identity
Air Interface: MS to BTS l l l Uplink/Downlink of 25 MHz • • 890 -915 MHz for Up link 935 - 960 MHz for Down link • • FDMA Combination of frequency division and time division multiplexing • 124 channels of 200 k. Hz TDMA • Burst Modulation used • Gaussian Minimum Shift Keying (GMSK)
Number of channels in GSM l l l Freq. Carrier: 200 k. Hz TDMA: 8 time slots per freq carrier No. of carriers = 25 MHz / 200 k. Hz = 125 Max no. of user channels = 125 * 8 = 1000 Considering guard bands = 124 * 8 = 992 channels
Number of channels in GSM
Air Interface: Logical Channel l Traffic Channel (TCH) l Signalling Channel • • • Broadcast Channel (BCH) Common Control Channel (CCH) Dedicated/Associated Control Channel (DCCH/ACCH)
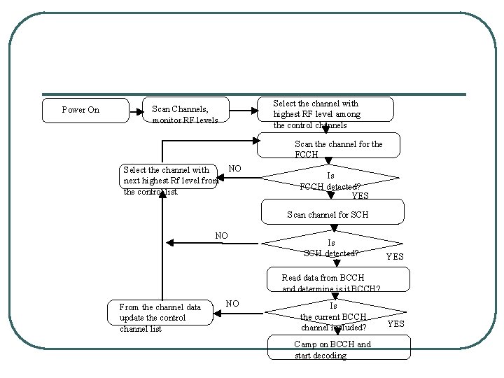
Power On Select the channel with highest RF level among the control channels Scan Channels, monitor RF levels Scan the channel for the FCCH NO Select the channel with next highest Rf level from the control list. Is FCCH detected? YES Scan channel for SCH NO Is SCH detected? YES Read data from BCCH and determine is it BCCH? From the channel data update the control channel list NO Is the current BCCH channel included? Camp on BCCH and start decoding YES
BCCH l Broadcast Control Channel (BCCH) • • • BTS to MS send cell identities, organization info about common control channels, cell service available, etc Radio channel configuration • Current cell + Neighbouring cells Synchronizing information • Frequencies + frame numbering Registration Identifiers • LA + Cell Identification (CI) + Base Station Identity Code (BSIC)
FCCH & SCH l Frequency Correction Channel • send a frequency correction data burst containing all zeros to effect a constant frequency shift of RF carrier • Repeated broadcast of Frequency Bursts Synchronization Channel • • send TDMA frame number and base station identity code to synchronize MSs Repeated broadcast of Synchronization Bursts PLMN color 3 bits • BS color 3 bits T 1 Superframe index 11 bits Message format of SCH T 2 multiframe index 11 bits T 3 block frame index 3 bits
AGCH & PCH l l Access Grant Channel (AGCH) • • BTS to MS Assign an SDCCH/TCH to MS Paging Channel (PCH) • • BTS to MS Page MS
RACH & SDCCH l l Random Access Channel (RACH) • • • MS to BTS Slotted Aloha Request for dedicated SDCCH Standalone Dedicated Control Channel (SDCCH) • • MS BTS Standalone; Independent of Traffic Channel
GSM: DCCH l DCCH (dedicated control channel): • • bidirectional point-to-point -- main signaling channels SDCCH (stand-alone dedicated control channel): for service request, subscriber authentication, equipment validation, assignment to a traffic channel SACCH (slow associated control channel): for out-of-band signaling associated with a traffic channel, eg, signal strength measurements FACCH (fast associated control channel): for preemptive signaling on a traffic channel, eg, for handoff messages
Adaptive Frame Synchronization l l Timing Advance in Tx time corresponding to propagation delay 6 bit number used; hence 63 steps 63 bit period = 233 micro seconds (round trip time) • 35 Kms
GSM: Frequency Hopping l Optionally, TDMA is combined with frequency hopping to address problem of channel fading • TDMA bursts are transmitted in a pre • • calculated sequence of different frequencies (algorithm programmed in mobile station) If a TDMA burst happens to be in a deep fade, then next burst most probably will not be so Helps to make transmission quality more uniform among all subscribers
Bursts Building unit of physical channel Types of bursts l l • • • Normal: for transmitting messages in traffic and control channels Frequency Correction: sent by base station for frequency correction at mobile station Synchronization: sent by base station for synchronization Access: for call setup Dummy: to fill an empty timeslot in the absence of data
Normal Burst l Normal Burst • 2*(3 head bit + 57 data bits + 1 signaling bit) + 26 training sequence bit + 8. 25 guard bit • Used for all except RACH, FSCH & SCH
Traffic Channel l l Transfer either encoded speech or user data Bidirectional Full Rate TCH • Rate 22. 4 kbps Half Rate TCH • Rate 11. 2 kbps
Full Rate Speech Coding l l Speech Coding for 20 ms segments • 260 bits at the output ; Effective data rate 13 kbps Unequal error protection • • 182 bits are protected 78 bits unprotected Channel Encoding • Codes 260 bits into (8 x 57 bit blocks) 456 bits Interleaving • 2 blocks of different set interleaved on a normal burst (save damages by error bursts)
GSM Speech Coding Analog speech Low-pass filter 104 kbps 13 kbps RPE-LTP Channel A/D speech encoder 8000 samples/s, 13 bits/sample
GSM Speech Coding Regular pulse excited - long term prediction (RPE-LTP) speech encoder 160 samples/ 20 ms from A/D (= 2080 bits) RPE-LTP speech encoder 36 LPC bits/20 ms 9 LTP bits/5 ms 47 RPE bits/5 ms LPC: linear prediction coding filter LTP: long term prediction filter RPE: regular pulse excitation signal 260 bits/20 ms to channel encoder
GSM Speech Coding Channel encoder 50 class 1 a bits 260 bits/ 20 ms = 13 kb/s 4 tail bits* 53 bits 3 -bit CRC 182 class 1 b bits 78 class 2 bits (2, 1, 5) convolution coder 378 bits 456 bits/ Bit inter- 20 ms leaver = 22. 8 kb/s Class 1 a: CRC (3 -bit error detection) and convolutional coding (error correction) Class 1 b: convolutional coding Class 2: no error protection *tail bits to periodically reset convolutional coder
GSM Speech Coding l Bit interleaving: to spread effects of Rayleigh fading across data blocks channel coder blocks 57 -bit segments 114 -bit segments Normal burst 456 bits 1 2 3 4 1 2 TB Data 456 bits 5 6 3 7 8 4 H Training 1 2 3 5 6 Data 4 5 7 H TB 6 7 8 G 8
Speech 20 ms Speech Coder 260 Channel Encoding 456 bit Interleaving 1 3 Out of first 20 ms 57 2 3 4 5 6 7 NORMAL BURST 1 26 1 8 57 3 8. 25 Out of second 20 ms
Traffic Channel Structure for Full Rate Coding Slots 1 1 2 T 2 3 T T 3 4 4 5 T T 6 5 7 8 1 2 3 4 5 6 7 8 Bursts for Users allocated in Slot T 6 7 T T T 8 9 10 11 12 13 14 15 16 17 T T S T T T = Traffic S = Signal( contains information about the signal strength in neighboring cells) 1 2 26 I
Traffic Channel Structure for Half Rate Coding Slots 1 2 3 4 5 6 7 8 1 2 Burst for one users 1 2 T 3 T 4 5 T 6 7 T 8 9 T 10 11 12 13 14 15 16 17 T T S T 26 T Bursts for another users allocated in alternate Slots 1 2 3 4 5 6 T 7 8 9 T 10 11 12 13 14 15 16 17 = T T T T 26 S
SACCH & FACCH l Slow Associated Control Channel (SACCH) • • • MS BTS Always associated with either TCH or SDCCH Information • • • Optimal radio operation; Commands for synchronization Transmitter power control; Channel measurement Should always be active; as proof of existence of physical radio connection Fast Associated Control Channel (FACCH) l • MS BTS • • Handover Pre-emptive multiplexing on a TCH, Stealing Flag (SF)
Example: Incoming Call Setup MS BSS/MSC MS BSS/MSC MS BSS/MSC (FACCH) MS BSS/MSC ------------------------------- Paging request Channel request Immediate Assignment Paging Response Authentication Request Authentication Response Cipher Mode Command Cipher Mode Compl. Setup Call Confirmation Assignment Command Assignment Compl. (PCH) (RACH) (AGCH) (SDCCH) (SDCCH) -------- Alert Connect Acknowledge (FACCH)
GSM: Channel Summary l l Logical channels • Traffic Channels; Control Channels Physical Channel • Time Slot Number; TDMA frame; RF Channel Sequence Mapping in frequency • 124 channels, 200 KHz spacing Mapping in time • TDMA Frame, Multi Frame, Super Frame, Channel
0 1 2 3 2045 50 0 1 2 3 0 T 1 T 2 1 2046 2047 2 23 24 3 T 12 (SACCH) T 23 0 1 2 0 1 I 3 4 5 6 25 49 50 2 3 7
GSM: System Architecture
GSM Sub-Systems l Radio Sub System (RSS) • • l BSS = BTS+ BSC Network Sub System (NSS) • l RSS = MS + BSS NSS = MSC+ HLR + VLR + GMSC Operation Sub System • OSS = EIR + Au. C
Outgoing call setup • User keys in the number and presses send • Mobile transmits request on uplink signaling channel • If network can process the call, BS sends a channel • l allocation message Network proceeds to setup the connection Network activity: • • MSC determines current location of target mobile using HLR, VLR and by communicating with other MSCs Source MSC initiates a call setup message to MSC covering target area
Incoming call setup • Target MSC initiates a paging message • BSs forward the paging message on downlink • • l channel in coverage area If mobile is on (monitoring the signaling channel), it responds to BS BS sends a channel allocation message and informs MSC Network activity: • Network completes the two halves of the connection
GSM Initiation Lock on strong freq. and find FCCH Find SCH channel for sync. and training Gets cell and system parameters Request stand alone dedicated channel SDCCH established RF + FCCH SCH sync + training BCCH system parameters RACH channel request AGCH channel assignment
GSM Initiation Make location update request Computes challenge response to verify identity Initiate encryption of data for transmission Complete location update process SDCCH location update SDCCH challenge response SDCCH ciphered mode Ack ciphered mode Location update confirm Ack
GSM Calling from MS MSC Dial called party Tune to radio freq. Setup Request Call Proceeding Allocates trunk + radio channel Radio channel Ack Fetches subscriber info from VLR to process call, acks caller Complete Alerting Connect ack Call connected through PSTN Alerts caller Called party picks up Call can proceed
GSM Calling to MS MSC Request dedicated control channel Answer page PCH page request RACH channel request AGCH assignment SDCCH paging response SDCCH challenge Computes response Begin ciphering Incoming call from PSTN SDCCH challenge response SDCCH ciphering mode Ciphering mode complete Allocates control channel Request authentication Request ciphering on channel
GSM Calling to MS MSC Accept temporary ID TMSI reallocation complete SDCCH setup Accept call Start connection Notify call SDCCH setup ack SDCCH assignment Tune to freq. Assign new TMSI Assignment complete FACCH alerting/connect FACCH connect ack Assign traffic channel Alert called party
GSM network layer l l Network layer consists of 3 sublayers Radio resource management (RR) sublayer • Establishment, maintenance, and termination of radio channel connections l Mobility management (MM) sublayer l Call control (CC) sublayer • Registration, authentication, and location tracking • Establishment, maintenance, and termination of circuit-switched calls
GSM call routing 1. MSISDN LA 2 ISDN 4. MSRN BSC MS GMSC/I WF BTS 2. MSISDN MSC 3. MSRN 7. TMSI EIR BSC AUC HLR VLR LA 1 BTS 7. TMSI BTS MS 8. TMSI 5. MSRN 6. TMSI
GSM: Identification l Identification of Mobile Subscriber • • • l International Mobile Subscriber Identity (IMSI) Temporary IMSI (TMSI) Mobile Subscriber ISDN number (MSISDN) Identification of Mobile Equipment • • International Mobile Station Equipment Identification (IMEI) Mobile Station Roaming Number (MSRN)
IMSI l l International Mobile Subscriber Identity Stored in SIM, not more than 15 digits • • • l 3 digits for Mobile Country Code (MCC) 3 digits for Mobile Network Code (MNC) It uniquely identifies the home GSM PLMN of the mobile subscriber. Not more than 10 digits for National Mobile Station Identity (MSIN) The first 3 digits identify the logical HLR-ID of the mobile subscriber MNC+MSIN makes National Mobile Station Identity (NMSI)
TMSI and LMSI l Temporary Mobile Subscriber Identity • • • l l Has only local and temporal significance Is assigned by VLR and stored there only Is used in place of IMSI for security reasons Local Mobile Subscriber Identity • • Is an additional searching key given by VLR It is also sent to HLR Both are assigned in an operator specific way
MSISDN l l “real telephone number” of a MS It is stored centrally in the HLR MS can have several MSISDNs depending on SIM It follows international ISDN numering plan • • • Country Code (CC): upto 3 decimal places National Destination Code (NDC): 2 -3 decimal places Subscriber Number (SN) : maximal 10 decimal places • MSISDN = CC + NDC + SN
IMEI & EIR • • International Mobile Station Equipment Identity Uniquely identifies mobile equipment internationally IMEI = TAC + FAC + SNR + SP Type Approval Code: 6 decimal places centrally assigned Final Assembly Code: 6 decimal places assigned by manufacturer Serial Number: 6 decimal places assigned by manufacturer Spare : 1 decimal place Is registered by the Network operator and stored in Equipment Identity Register (EIR)
MSRN l l Mobile Station Roaming Number Temporary location-dependent on ISDN number Calls are routed to MS by using MSRN Is assigned by locally responsible VLR to each MS in its area • • l Is done either at each registration or when HLR requests it for setting up a connection for incoming call Is done in such a way that current MSC can be determined from it Structure same as that of MSISDN
GSM roaming l VLR registers users roaming in its area • • • Recognizes mobile station is from another PLMN If roaming is allowed, VLR finds the mobile’s HLR in its home PLMN VLR constructs a global title from IMSI to allow signaling from VLR to mobile’s HLR via public telephone network VLR generates a mobile subscriber roaming number (MSRN) used to route incoming calls to mobile station MSRN is sent to mobile’s HLR
GSM roaming l VLR contains • MSRN • TMSI • Location area where mobile station has • • registered Info for supplementary services (if any) IMSI HLR or global title Local identity for mobile station (if any)
GSM handoffs l Intra-BSS: if old and new BTSs are attached to same base station • MSC is not involved l l Intra-MSC: if old and new BTSs are attached to different base stations but within same MSC Inter-MSC: if MSCs are changed
GSM Intra-MSC handoff 1. 2. 3. 4. 5. 6. Mobile station monitors signal quality and determines handoff is required, sends signal measurements to serving BSS Serving BSS sends handoff request to MSC with ranked list of qualified target BSSs MSC determines that best candidate BSS is under its control MSC reserves a trunk to target BSS Target BSS selects and reserves radio channels for new connection, sends Ack to MSC notifies serving BSS to begin handoff, including new radio channel assignment
GSM Intra-MSC handoff 7. 8. 9. 10. 11. 12. Serving BSS forwards new radio channel assignment to mobile station Mobile station retunes to new radio channel, notifies target BSS on new channel Target BSS notifies MSC that handoff is detected Target BSS and mobile station exchange messages to synchronize transmission in proper timeslot MSC switches voice connection to target BSS, which responds when handoff is complete MSC notifies serving BSS to release old radio traffic channel
GSM Inter-MSC handoff 1. 2. 3. 4. 5. 6. 7. 8. MS sends signal measurements to serving BSS Serving BSS sends handoff request to MSC Serving MSC determines that best candidate BSS is under control of a target MSC and calls target MSC Target MSC notifies its VLR to assign a TMSI Target VLR returns TMSI Target MSC reserves a trunk to target BSS Target BSS selects and reserves radio channels for new connection, sends Ack to target MSC Target MSC notifies serving MSC that it is ready for handoff
GSM Inter-MSC handoff 9. 10. 11. 12. 13. 14. 15. 16. Serving MSC notifies serving BSS to begin handoff, including new radio channel assignment Serving BSS forwards new radio channel assignment to mobile station Mobile station retunes to new radio channel, notifies target BSS on new channel Target BSS notifies target MSC that handoff is detected Target BSS and mobile station synchronize timeslot Voice connection is switched to target BSS, which responds when handoff is complete Target MSC notifies serving MSC Old network resources are released
GSM Security l l l Objectives: security system is under control of service provider - sharing of secrets between different cellular systems is unnecessary Based on tokens (security triplets) When roaming, visited system sends to home system for sets of security triplets • • • Challenge (a pseudorandom number) Challenge response generated by authentication algorithm Temporary encryption key for voice privacy
GSM Security l Fetched triplets are stored in VLR • Every call uses up one triplet (discarded) • Another set must be fetched when exhausted Visited system IMSI/TMSI + LAI Registration request IMSI/TMSI identifies user, LAI points to old VLR, requests data to authenticate user Subscriber data Old VLR
GSM Security Visited system Calculates response by authentication algorithm Challenge response New TMSI Acknowledge Requests triplets from home system, chooses a triplet Compares to stored response in triplet, registration successful if matches Assigns new TMSI
GSM Security Visited system Location update HLR Acknowledge Registration cancel Old VLR
GSM Security l l 3 security problems: unauthorized access, privacy from eavesdropping, protection of subscriber identity/location Unauthorized (fraudulent) access • • • GSM handsets must be presented with a subscriber identity module (SIM) SIM must be validated with personal identification number (PIN) SIM also stores subscriber authentication key, authentication algorithm, cipher key generation algorithm, encryption algorithm
GSM Security • During registration (when roaming), mobile station receives “challenge” and uses authentication key and authentication algorithm to generate “challenge response” to verify user’s identity l Privacy from eavesdropping • Temporary encryption key is used for privacy • of data, signaling, and voice Info is encrypted before transmission
GSM Security l Anonymity of users • • • Supported by temporary mobile subscriber ID (TMSI) When registered, mobile station sends globally-unique international mobile subscriber ID (IMSI) to network Network assigns TMSI for use during call - IMSI is not sent over radio link Only network and mobile station know true identity New TMSI is assigned when roam into new area
GSM Summary Uplink frequencies 890 -915 MHz Downlink frequencies 935 -960 MHz Total GSM bandwidth 25 MHz up + 25 MHz down Channel bandwidth 200 k. Hz Number of RF carriers 124 Multiple access TDMA Users/carrier 8 Number of simul. users 992 Speech coding rate 13 kb/s FEC coded speech rate 22. 8 kb/s
GSM service quality requirements Speech intelligibility 90% Max one-way delay 90 ms Max handoff gap 150 ms if intercell Time to alert mobile of inbound cell 4 sec first attempt, 15 sec final attempt Release time to called network 2 sec Connect time to called network 4 sec
GSM 900 and GSM 1800
TCH/F - Traffic Channel Full Rate l The Full Rate channel in GSM is identified as a 22. 8 Kbps gross bit rate channel. This channel is bidirectional enabling the transfer of speech or circuit switched data. Signaling associated with this traffic channel will be carried on either the SACCH (Slow Associated Control Channel) or the FACCH (Fast Associated Control Channel). The latest releases of GSM include EDGE (Enhanced Data rates for Global Evolution) functionality which increases the gross rate.
SACCH - Slow Associated Control Channel l A GSM signalling channel that provides a relatively slow signalling connection. The SACCH is associated with either a traffic or dedicated channel. The SACCH can also be used to transfer SMS (Short Message Service) messages if associated with a traffic channel.
FACCH - Fast Associated Control Channel l The Fast Associated Control Channel appears in place of the traffic channel when lengthy signaling is required between a GSM mobile and the network while the mobile is in call. The channel is indicated by use of the stealing flags in the normal burst. Typical signaling where this may be employed is during cell handover.
BCCH - Broadcast Control Channel l This downlink channel contains specific parameters needed by a mobile in order that it can identify the network and gain access to it. Typical information includes the LAC (Location Area Code) and RAC (Routing Area Code), the MNC (Mobile Network Code) and BA (BCCH Allocation) list.
BCCH - Broadcast Control Channel (3 GPP 2) l The Broadcast Control Channel is a code channel in a Forward CDMA (Code Division Multiple Access) Channel used for transmission of control information or broadcast messages from a base station to a MS (Mobile Station).
ACCH - Associated Control Channel l The GSM signalling channels associated with a user’s traffic channel or dedicated signalling channel. Two ACCH are defined for GSM Circuit Switched operation. These are SACCH (Slow Associated Control Channel) and FACCH (Fast Associated Control Channel). In GPRS packet operation, a ACCH is allocated in conjunction with a PDTCH (Packet Data Traffic Channel) and is termed a PACCH (Packet Associated Control Channel).
DCCH - Dedicated Control Channel (GSM) l These channels are used for signaling between the network and the mobile. They comprise of the SDCCH (Standalone Dedicated Control Channel), the SACCH (Slow Associated Control Channel) and the FACCH (Fast Associated Control Channel).
DCCH - Dedicated Control Channel (UMTS) l A UMTS (Universal Mobile Telecommunication System) point to point bidirectional channel that transmits dedicated control information between a UE (User Equipment) and the network. This channel is established through the RRC (Radio Resource Control) connection setup procedure.
FCCH - Frequency Correction Channel l This channel forms part of the GSM broadcast channel. A frequency correction burst is transmitted on the channel which generates a beacon 67. 7 KHz from the cell carrier frequency.
AGCH - Access Grant Channel l The Access Grant Channel is used to assign resources to a user requesting access to the network. These resources will include the dedicated channel to be used along with timing advance information.
PCH - Paging Channel (Generic) l The Paging Channel is used to alert a mobile that there is a call or text message waiting. The alert is broadcast from all cells within a given area.
SDCCH - Stand-alone Dedicated Control Channel l This channel is used in the GSM system to provide a reliable connection for signalling and SMS (Short Message Service) messages. The SACCH (Slow Associated Control Channel) is used to support this channel.
RACH - Random Access Channel l The channel used for initial access into a system. The RACH function is different depending on the technology of the system. The term RACH applies to cdma. One™, GSM, UMTS, TETRA, CDMA 2000® and other telecommunication systems.
PACCH - Packet Associated Control Channel l The Packet Associated Control Channel conveys signaling information related to a given GPRS mobile such as acknowledgements and power control information. The PACCH also carries resource assignment and reassignment messages.
SCH - Synchronization Channel l The Synchronization Channel is a downlink signal channel used for cell search and conveying of synchronization information.