CHAPITRE III STAT DESCRIPTIVES NOTIONS DE BASE 3
CHAPITRE III: STAT DESCRIPTIVES, NOTIONS DE BASE 3. 1. STATISTIQUE DESCRIPTIVE L’analyse commence par le plus bas niveau de description de données. Les statistiques descriptives les plus usuelles et couramment utilisées sont: • Mean/moyennes • Median/médiane • Mode/mode • Frequency/fréquences • Quartiles • Sum/somme • Variance • Standard deviation/ecart-type • Minimum/Maximum • Range : étendue --------------------------- Toutes ces mesures sont appropriées pour les variables continues; le mode et fréquence sont convenables pour les données catégorielles.
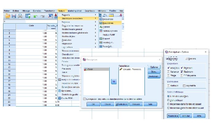
Si vous desirez obtenir la moyenne et l’ecarttype/standard deviation pour une série statistique or une serie de variables, Allez à: Analyze Descriptive Statistics Descriptives. • Choisissez les variables d’intérêt sur liste, choisissez les statistiques voulues (moyenne et ecart-type dans ce cas (Move the variables of interest to the Variable(s) box) • Click the OK button/Cliquez sur OK
q Si vous souhaitez obtenir d'autres statistiques q * Choisir Analyse=> Statistiques Descriptives==> q * Déplacer les variables d'intérêt dans la case " Variable(s)" (pour le dernier cas, cette variable est « variable_Donées » q Cliquez sur le bouton Statistiques. q * Cochez les cases à côté des statistiques que vous voulez. q Cliquez sur le bouton « Continuer » . q * Cliquez sur le bouton OK
- Slides: 4