Boreas Benefits Acumos AI is a platform and
Boreas Benefits
Acumos AI is a platform and open source framework that makes it easy to build, share, and deploy AI apps. Acumos standardizes the infrastructure stack and components required to run an out-of-the-box general AI environment. This frees data scientists and model trainers to focus on their core competencies and accelerates innovation Acumos is part of the LF Deep Learning Foundation, an umbrella organization within The Linux Foundation that supports and sustains open source innovation in artificial intelligence, machine learning, and deep learning while striving to make these critical new technologies available to developers and data scientists everywhere
Acumos AI Boreas release – highlights • Jupyter Notebooks and Ni. Fi* pipeline tools will be integrated with Acumos, allowing the creation and training of AI/ML models in Acumos • In addition to supporting open source licenses, AI/ML model suppliers will be able to provide a software license with their models in the Acumos marketplace to ensure that the user has acquired the right to use the model *Pipeline tools are available only under K 8 S Acumos deployments
Acumos AI Boreas release – other benefits • • • Deploy Acumos platform under Open. Shift kubernetes Deployment of data pipeline components along with model License scans of models and metadata Support licenses and Right-To-Use for proprietary models Onboarding of ONNX, PFA and Dockerized models Enhanced user experience in portal • Publishing, unpublishing, deploying and onboarding, model building, chaining, etc. • Enhanced system peering through a controlled process of partner catalog publication and subscription • Global catalog search capability
Backup
Deployment • Deploy models into Open. Shift kubernetes • Logging of deployed models for license management etc. • Deployment of model training and data pipeline components along with model
OA&M • Log management tools • Standard log formats aligned with ONAP • Acumos platform deployment under Open. Shift and for k 8 s cluster tenants
Security-Verification • License and security scans of models and metadata • Configurable workflow gates ensuring license/security policy compliance
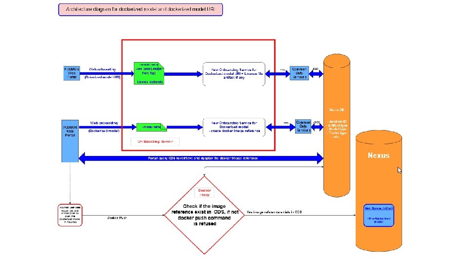
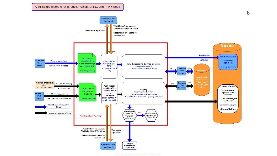
On-boarding • On-board a model with a license file • Desynchronisation of the Micro-service generation, possibility for the user to on-board a model and create the Micro-service later if needed. (for R, python and Java) • On-board ONNX and PFA models • On-board a Dockerised model URI • On-board a Docker image model (Pre-Dockerised model) • Better feedback to the user, about the on-boarding status when onboarding by CLI. (Currently no message are displayed during the CLI on-boarding, we will provide human readable message)
Licensing v Acumos is planning to support monetization of proprietary models. v Suppliers will be able to provide a software License with their AI/ML models in the Acumos marketplace, so that Users of their models would be required to purchase a License Entitlement for use of the Supplier's model. v Functionality will be implemental in phases across releases of Acumos. v The Boreas release will implement the following building blocks required to support License Management: Define a Model License describing general terms and conditions for use of the model Allow model owners to on-board a model with Model License artifact Add new License tab in Model Management screen to view contents of Model License artifact Security Verification to perform license scans to identify proprietary model licenses Provide configurable workflow for publisher roles to verify existence of model license Enable Portal/CDS integration to store Right To Use (RTU)/Entitlements for Users Implement a License Manager Library component to validate existence of RTU for Users Enhance Security Verification to call License Manager for RTU validation – policy based configurable workflow allowing/rejecting actions such as Download and Deploy § Provide tracking and reporting of model activity for Suppliers § § § §
Software Asset Management Processes with Acumos - Functional View (Boreas) High level function requirements – may differ based on action and/or Acumos instance configuration: 1) Supplier associates Model License with Model in Catalog using existing processes will be enhanced for Supplier to associate a Model License when onboarding or publishing model 2) Person with the role of Acumos Publisher will check for Model License before approving for publication. 3) When federating a model, the Model License is transferred along with the model. 4) Asset Mgt/Procurement will acquire RTU/Entitlements from Supplier using existing processes outside of Acumos scope, and (4 a) provide list of RTU/Users that will be manually loaded into Acumos by the Acumos Admin 5) Security Verification will call API for new License Manager library to check that a license RTU/entitlement exists for the User, with Download and Deploy actions 6) If entitlement is found, SV Workflow provide approval to complete download/deployment of model 7) If no entitlement found, then Acumos UI will present message to User (User will then need to acquire RTU/entitlements) 8) API tracking of model activity and supplier model reporting will available at the Acumos instance
ML Workbench • Jupyter Notebook integrated with ML Workbench • Train and create models in Notebook • Ni. Fi integrated with ML Workbench • Create Data and Model Pipelines in Ni. Fi • Support of Project as a container to organize user’s Notebooks and Pipelines
Portal License Mgmt and Security integration in Marketplace Dashboard to facilitate the ONAX/PFA model Onboarding Design and develop Partner Catalog : Publication Process Based On Catalogs Deprecate CMS and move to CDS Portal enhancements to support CDS features Enhance Portal screens to administer existing and new federation features UI microservices support for ML Workbench New functionalities in UI to improve User experience in publishing, unpublishing, deploying and onboarding functionalities • Enhanced User experience to view the Onboarding History/Actions • Clean up Private models • Improve Performance in searching solutions • •
- Slides: 15